Acceder al menú Opciones
Menú Opciones de impresora
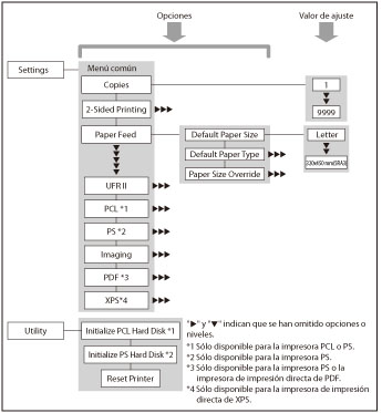
El menú Opciones de impresora permite acceder a opciones comunes. A continuación se muestra un esquema abreviado de la estructura del menú Opciones de impresora.
Como ejemplo, en las siguientes páginas aparece la secuencia de pasos para configurar el número de copias predeterminado.
1.
Pulse

(Configuración).
2.
Pulse [Opciones de funciones] → [Impresora] → [Opciones de impresora].
Para subir un nivel, pulse [Subir].
3.
Pulse [Custom Settings].
4.
Pulse [Copies].
5.
Pulse [-] o [+] para introducir el número de copias.
Si introduce un valor fuera del intervalo permitido, en la pantalla aparecerá un mensaje indicándole que introduzca un valor apropiado.
6.
Confirme el valor → pulse [Aceptar].
Menú Opciones de informes
El menú Opciones de informes permite acceder a funciones de impresión de informes, por ejemplo, para comprobar la configuración. A continuación, se muestra un esquema abreviado de la estructura del menú Opciones de informes.
Como ejemplo, en las siguientes páginas aparece la secuencia de pasos para imprimir una Página de configuración.
1.
Pulse

(Configuración).
2.
Pulse [Opciones de funciones] → [Impresora].
3.
Pulse [Imprimir informe].
4.
Pulse [PCL] o [PS].
5.
Pulse [Página de configuración].
Para subir un nivel, pulse [Subir].
6.
Pulse [Sí] para imprimir la página.
Si no desea imprimir la página de configuración, pulse [No].
|
NOTA
|
|
En función de la emulación de impresora, algunas opciones de impresora no estarán disponibles.
Las Opciones de informes sólo están disponibles para las impresoras PCL o PS.
|