Zugriff auf das Menü <Einstellungen>
Menü <Einstellungen Drucker>
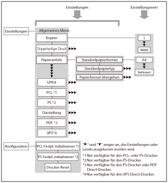
Im Menü <Einstellungen Drucker> können Sie auf allgemeine Einstellungen zugreifen. Im Folgenden finden Sie eine Darstellung der Menüstruktur für Einstellungen Drucker.
Als Beispiel werden auf den folgenden Seiten die Schritte zum Programmieren der Druckanzahl erläutert.
1.
Drücken Sie

(Einstellungen/Speicherung).
2.
Berühren Sie [Einstellungen Funktion] → [Drucker] → [Einstellungen Drucker].
Berühren Sie die Taste [N.oben], um eine Stufe aufzusteigen.
3.
Betätigen Sie die Taste [Einstellungen].
4.
Betätigen Sie die Taste [Kopien].
5.
Legen Sie die Anzahl der Drucke durch Berühren der Taste [-] oder [+] fest.
Wenn Sie einen Wert außerhalb des möglichen Bereichs eingeben, fordert eine Meldung auf dem Display Sie zum Eingeben eines zulässigen Werts auf.
6.
Bestätigen Sie die Einstellungen → Berühren Sie die Taste [OK].
Menü <Einstellungen Bericht>
Im Menü <Einstellungen Bericht> können Sie auf die Funktionen zum Drucken von Berichten zugreifen, z. B. zum Prüfen der Konfiguration. Im Folgenden finden Sie eine Darstellung der Menüstruktur der Einstellungen Bericht.
Als Beispiel werden auf den folgenden Seiten die Schritte zum Drucken einer Konfigurationsseite erläutert.
1.
Drücken Sie

(Einstellungen/Speicherung).
2.
Berühren Sie [Einstellungen Funktion] → [Drucker].
3.
Betätigen Sie die Taste [Ausgabebericht].
4.
Berühren Sie die Taste [PCL] oder [PS].
5.
Betätigen Sie die Taste [Konfigurationsseite].
Berühren Sie die Taste [N.oben], um eine Stufe aufzusteigen.
6.
Starten Sie das Drucken der Seite durch Berühren der Taste [Ja].
Wenn Sie die Konfigurationsseite nicht drucken möchten, berühren Sie die Taste [Nein].
HINWEIS |
Abhängig von der Druckersprache stehen einige Druckereinstellungen nicht zur Verfügung. Die Einstellungen Bericht sind nur für PCL- oder PS-Drucker verfügbar. |