Flux de treball

El treball d’inspecció amb el sistema d’inspecció es realitza amb el següent flux de treball.
(1) Creació del treball d’inspecció
(2) Execució del treball d’inspecció
NOTA
Els treballs d’inspecció consten de les imatges mestres del material imprès que s’inspeccionarà i les opcions d’inspecció.

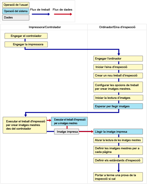
Flux de treball de creació del treball d’inspecció

Perquè el sistema d’inspecció pugui inspeccionar el paper d'impressió, és necessari crear un treball d’inspecció amb anterioritat. El treball d’inspecció conté les imatges mestres i les opcions d’inspecció necessàries per portar a terme la inspecció.
El flux de treball quan es crea un treball d’inspecció és el següent.
 
Consulteu la informació següent per saber els detalls del procediment per crear un treball d’inspecció.

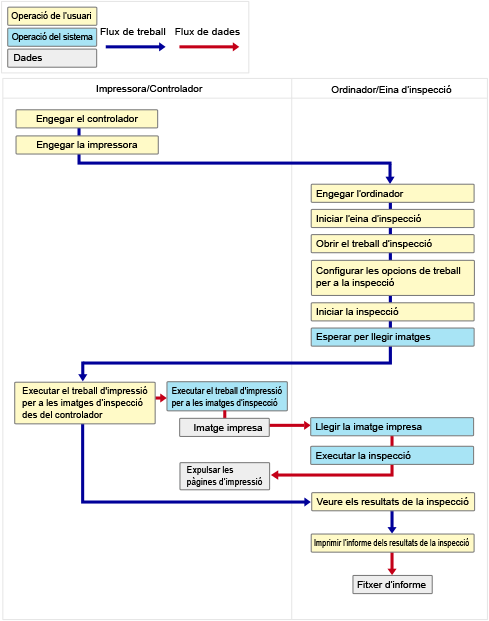
Flux de treball d'execució del treball d’inspecció

El sistema d’inspecció executa la inspecció mitjançant l’execució d’un treball d’inspecció creat amb anterioritat.
El flux de treball quan s'executa un treball d’inspecció és el següent.
 
Consulteu la informació següent per saber els detalls sobre com portar a terme cada operació.