Munkafolyamat

Az ellenőrző rendszerrel végzett ellenőrzések végrehajtása az alábbi munkafolyamattal történik.
(1) Az ellenőrzési feladat létrehozása
(2) Az ellenőrzési feladat végrehajtása
MEGJEGYZÉS
Az ellenőrzési feladatok a vizsgálandó nyomtatott anyag mesterképéből és az ellenőrzési beállításokból állnak.

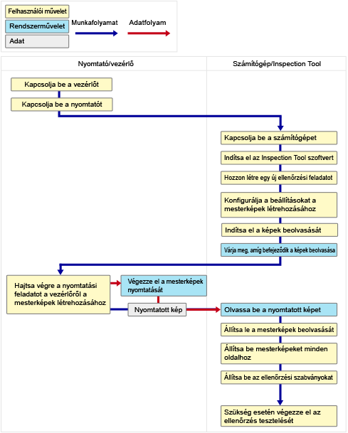
Az ellenőrzési feladatok létrehozásának munkafolyamata

A ellenőrző rendszerrel végzett ellenőrzéshez előre létre kell hozni egy ellenőrzési feladatot. Az ellenőrzési feladat az ellenőrzés elvégzéséhez szükséges beállításokat, valamint a mesterképeket tartalmazza.
Az ellenőrzési feladatok létrehozásához kövesse az alábbi munkafolyamatot.
 
Az ellenőrzési feladatok létrehozásával kapcsolatos részletekért tekintse meg az alábbi részt.

Az ellenőrzési feladatok végrehajtásának munkafolyamata

Az ellenőrző rendszer az előre létrehozott ellenőrzési feladat elvégzésével hajtja végre az ellenőrzést.
Az ellenőrzési feladatok végrehajtásához kövesse az alábbi munkafolyamatot.
 
Az egyes műveletek elvégzésével kapcsolatos részletekért tekintse meg a következő részeket.