Arbetsflöde

Använd följande arbetsflöde för inspektionsarbete med inspektionssystemet.
(1) Skapa inspektionsjobbet
(2) Kör inspektionsjobbet
OBS!
Inspektionsjobb består av masterbilder av det som ska inspekteras och inspektionsinställningarna.

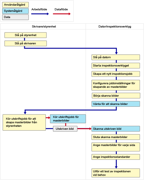
Arbetsflöde för att skapa inspektionsjobb

För att inspektionssystemet ska inspektera utskrifterna måste du först skapa ett inspektionsjobb. Inspektionsjobbet innehåller masterbilderna och inspektionsinställningarna som behövs för att utföra inspektionen.
Arbetsflödet för detta ser ut enligt följande:
 
Se följande för information om hur du skapar ett inspektionsjobb.

Arbetsflöde för att utföra inspektionsjobb

Inspektionssystemet utför inspektionen enligt ett inspektionsjobb som skapats på förhand.
Arbetsflödet för att utföra inspektionsjobbet ser ut enligt följande:
 
Se följande information om hur du genomför varje steg.